|
<< Click to Display Table of Contents >> Navigation: User Interface (UI) Elements > Report Designer > Query Builder |
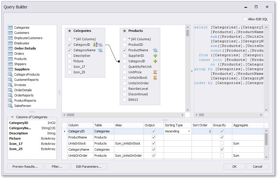
Query Builder
The Query Builder provides a visual interface for constructing SQL queries used to access database tables and views.
