|
<< Click to Display Table of Contents >> Navigation: User Interface (UI) Elements > Report Designer > Data Source Wizard > Connect to a Database > Create a Query or Select a Stored Procedure |
Create a Query or Select a Stored Procedure
On this wizard page, you can choose which tables, views and/or stored procedures from your data source to display in the report.

Manage Custom Queries
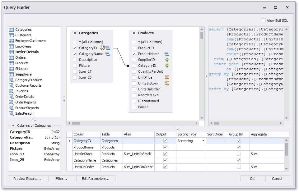
When you are required to shape the query data at the level of a data source, you can create custom queries by expanding the Queries category and clicking the
button. This will invoke the Query Builder where you can create complex queries by joining multiple tables, filtering, sorting and grouping their data, as well as calculating various aggregate functions.

The Query Builder can also be used to specify custom SQL, if this functionality is enabled by your software provider.
To customize an existing query using the Query Builder, click the
button.
To delete a query, click the
button.
On finishing the wizard, each of the selected data items will be included into a separate query.

Specify Master-Detail Relationships
To define master-detail relationships between two or more queries, click Manage Relations.

To create a new relationship, connect the required key fields using drag and drop.
To edit an existing relationship, double-click the corresponding arrow or right-click it, and select the Edit Relation command in the invoked context menu.

This will invoke the Edit Relation editor that provides a different UI to manage the data relationships.

On finishing the wizard, the specified data relationships will appear in the Field List.

If selected queries or stored procedures contain any parameters, you will be required to define their values on the next wizard page: Configure Query Parameters.